Inputs, outputs and internal variables (and parameters...) can be selected for monitoring and/or logging. You can use the tree-view by selecting the Variables node. If you click the plus size, to expand you will see all the variables and parameters that are available in a model on the top-level. If the model contains hierarchy, you can select one of the underlying submodels to select an internal variable for monitoring and/or logging. A variable can be selected for monitoring and/or logging by pressing the dot in respectively the Mon column and/or Log column. The following picture shows the result.

Select the variable that should be monitored or logged.
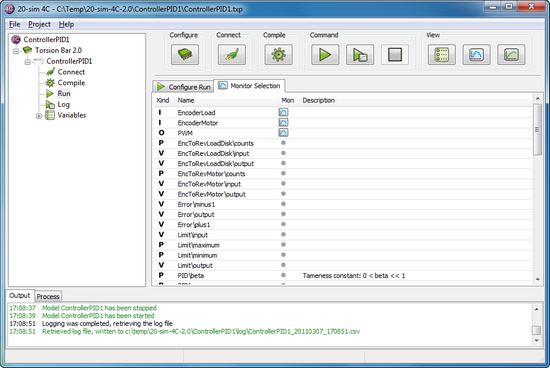
To view the list of all signals with monitored signals select the Run node in the tree followed by clicking the Monitor Selection tab. The following pictures shows an example:

List of all monitored variables.
To view the list of all signals with logged signals select the Log node in the tree followed by clicking the Log Selection tab. The following picture shows an example.

List of all logged variables.